Eclipse Version 2019-12
PlantUML Plug-in Version 1.2019.11
graphviz Version 2.46.0
— y2sunlight 2021-02-11
関連記事
リンク
graphviz関連のリンク
PlantUMLは、UMLダイアグラムなどを作成するためのドメイン特化言語(DSL)です。PlantUMLはクロスプラットホームで使えるため、多様な開発環境を有しているグループでの開発に威力を発揮すると思います。テキストベースの言語なので、GitHubなどのリポジトリでも簡単に共有できます。
PlantUMLでは以下のダイアグラムをサポートしています。
PlantUMLをサポートしている興味ある製品を以下に示します。(その他の製品については、Wikipediaを参照して下さい。)
本編では、EclipseでPlantUMLを使ってER図を書くことに主眼を置いていますが、勿論、クラス図、シーケンス図などの他のダイアグラムを書くこともできます。
PlantUMLで記述した様々なダイアグラムをレンダリングするには図形プロセッサが必要になりますが、それがグラス視覚化ツールGraphvizです。
以下の Graphviz のサイトにアクセスして下さい。

■ [Download]ボタンをクリックします。
■ Downloadページから[Windows]用の以下のパッケージをダウンロードします。
2.46.0 for Windows 10 (64-bit): stable_windows_10_cmake_Release_x64_graphviz-install-2.46.0-win64.exe (not all tools and libraries are included)
ダウンロードした以下のファイル(インストーラ)を実行します stable_windows_10_cmake_Release_x64_graphviz-install-2.46.0-win64.exe

■ [次へ]を押します。

■ [同意する]を押します。

■ GraphvizのPATH環境変数への追加を選択して下さい。(コマンドプロンプトから実行するの必要です)
■ また、デスクトップアイコンの作成の有無を聞かれるのでお好みで設定して下さい。
■ [次へ]ボタンを押します。

■ インストールフォルダを聞かれるのでお好みで設定して下さい。(分からない場合はそのままで)
■ [次へ]ボタンを押します。。

■ Graphvizのメニューへの追加について聞かれるのでお好みで設定して下さい。(分からない場合はそのままで)
■ [インストール]ボタンをを押します。
■ インストールが終わったら[完了]ボタンをクリックします。
GraphvizはDOT言語を視覚化するソフトウェアです。GraphvizのDOT言語に関する情報は、以下を参照して下さい:
また、Graphvizのコマンドに関する情報は以下をご覧下さい:
適当な場所に以下のDOT言語を foo.dot として保存します。
D:\temp\foo.dot
graph { X -- Y Y -- Z }
ファイルを保存したフォルダで以下のコマンドを実行します:
D:\temp> dot -Tsvg foo.dot -o foo.svg
■ -Tオプションの後には出力するファイルの種類を指定します。
■ -oオプションの後には出力するファイル名を指定します。
結果は以下のようなsvgファイルが出力されます。

Eclipseを起動し、[ヘルプ][新規ソフトウェアのインストール]を選択します。

■ [追加]ボタンをクリックします。

■ リポジトリの名前とロケーションを入力して[追加]を押します。
plantumlhttp://hallvard.github.io/plantuml/
■ 全ての項目を選択し、[次へ]を押します。
PlantUML Eclipse supportPlantUML Library以降は画面の指示に従ってインストールを完了して下さい。
インストールが終了したら、メインメニューの[ウインドウ][設定]をクリックし、左ペインから[PlantUML]を選択します。

■ graphviz が正しく認識できていれば「Installation seems OK. File generation OK」と表示されます。graphviz をデフォルトフォルダ以外にインストールした場合は、ここで指定して下さい。
それでは、EclipseでER図を作ってみます。
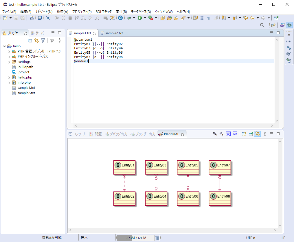
Eclipseで任意のプロジェクトを開き、以下のようなファイルを作ります。
@startuml
Entity01 }|..|| Entity02
Entity03 }o..o| Entity04
Entity05 ||--o{ Entity06
Entity07 |o--|| Entity08
@enduml
メインメニューの[ウィンドウ][ビューの表示][その他]をクリックし [PlantUML][PlantUML]を選択します。入力したPlantUMLのテキストをアクティブにすると[PlantUML]のビューにER図がプレビューされます。

■ [PlantUML]のビューの中でマウスを右クリックして[エクスポート]を選択するとファイル(svg/jpeg/png/gif)に出力する事ができます。
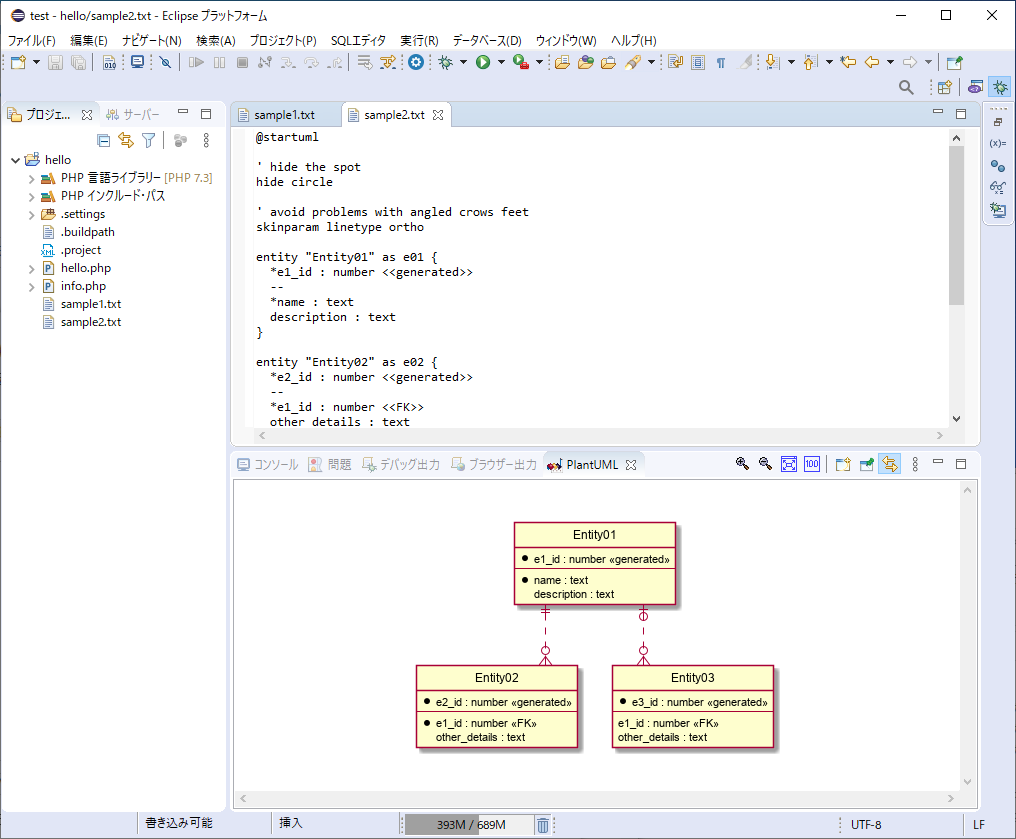
以下は、もう少し複雑なER図の例です。
@startuml
' hide the spot
hide circle
' avoid problems with angled crows feet
skinparam linetype ortho
entity "Entity01" as e01 {
*e1_id : number <<generated>>
--
*name : text
description : text
}
entity "Entity02" as e02 {
*e2_id : number <<generated>>
--
*e1_id : number <<FK>>
other_details : text
}
entity "Entity03" as e03 {
*e3_id : number <<generated>>
--
e1_id : number <<FK>>
other_details : text
}
e01 ||..o{ e02
e01 |o..o{ e03
@enduml

PlantUMLによるER図の書き方については、以下を参照して下さい:
PlantUMLのER図は、クラス図の派生物的な扱いなので、クラス図に関する書き方がそのまま利用できます。